Construction Project Scheduling Software
30+ Years of Construction Industry Experience And Over 14,000 Successful Users Can’t Be Wrong!
Create, update, and manage your job schedules with the Project Scheduler from Jonas
Utilize your resources more efficiently and prevent project delays with the custom calendars and project dashboards.
Send Schedules Directly to Your Crews
Email job schedules to laborers ahead of time to keep teams aligned and ready.
Stay Ahead of Deadlines
Track deliverables, key dates, and project milestones to prevent delays and missed commitments.
Set & Monitor Project Milestones
Track important job phases with clear milestone markers to guide progress and accountability.
Track Daily Jobsite Activity
Get real-time visibility into what’s happening on each job — from status updates to key field tasks.
Avoid Double-Booking & Overlaps
Coordinate equipment, crews, and subcontractors without conflicts or scheduling errors.
View Tasks & Appointments by Job
Easily see what’s scheduled, in progress, or completed — organized by job and status.
Generate Resource Reports Instantly
Run reports on labor, equipment, and subcontractor usage to support job costing and productivity analysis.
Schedule With Budget in Mind
Access job estimates during scheduling to help align resources with project financials.
Multi-Project Scheduling Made Easy
View and manage multiple jobs in a single screen — keeping resource planning efficient and streamlined.
Integrated to Support
Schedule Projects Your Way
Stop stretching resources by scheduling them out in each project phase.
- Allocate your resources (employees, subcontractors, and equipment) efficiently.
- See who’s working on what, when, and for how long, and forecast your capacity.
- Email schedules to your employees in advance.
- View start date to completion date, percentage of project completion, and critical and non-critical activities.
- Import jobs from Excel, MS Project, or existing projects in Jonas.
- Create your own calendars: general or job-specific.
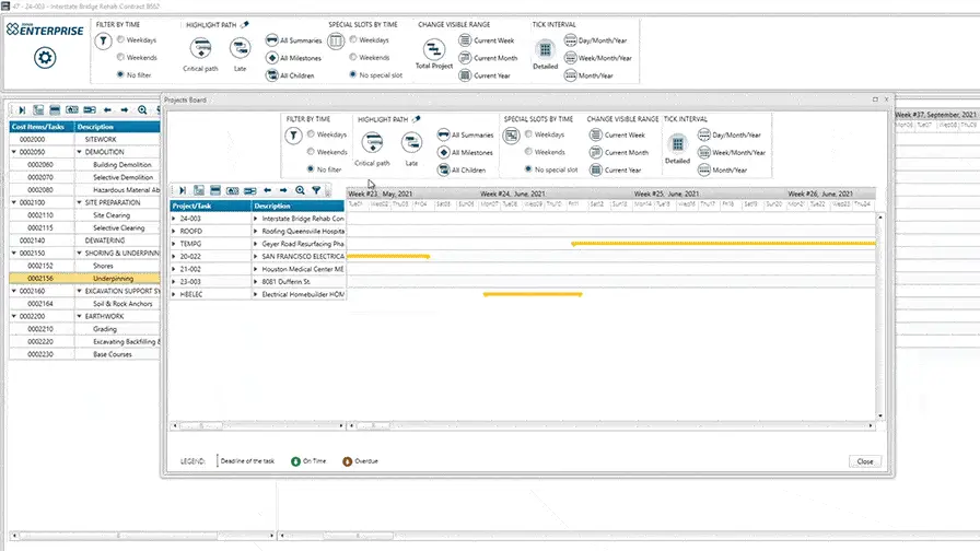
Save Time with Quick Project Snapshots
Use the Project Board to get a bird’s-eye-view of all jobs, project durations, schedule timelines, and phases.
- Ensure you stick to schedule with quick views of milestones, late tasks, and dependencies.
- Stay agile by adapting your schedules on the go.
- Get a head start on gaps or overloads.
- Manage your schedules and arrange tasks by the deadline, important dates, or resource allocation.
Make Better Decisions with Timely Reports
Track and report on all your resources by day, week, month, or year.
- Resource allocation reports: see who’s working when and quickly estimate which resources are over- or under-utilized.
- Budgeted resources report: Make more accurate forecasting and foresee your hiring needs.
- Costs reports: view cost types, cost items, current estimates, projected and actual hours, and more.
- Export reports to Excel, MS Word, PDF, or email them out.
Jonas Cloud Lets You Manage Your Scheduling on the Go
Manage your entire project lifecycle with Jonas Cloud — from scheduling tasks to tracking subcontractors. Stay on top of deadlines from any device and reduce admin work for your team.
- Manage Projects from Anywhere: View and manage tasks, deadlines, and schedules on any mobile device with full visibility into every phase of the project.
- Stay Ahead of Critical Dates: Track milestones, sub-contractor activities, and upcoming deliverables to keep your projects moving and on time.
- Reduce Admin Workload: Eliminate manual scheduling tasks and free up your project managers and technicians to focus on execution, not paperwork.
What the Industry Says About Project Scheduling
Construction companies that implement robust scheduling tools saw a 10–15% reduction in overtime costs thanks to better planning and coordination.
Source: Construction Owners Club, The Hidden Costs of Poor Construction Scheduling
Client Case Study
Alltrade Industrial Contractors, Inc. specializes in the industrial services, energy and utilities, automotive, and fabrication industries.
With the goal to reduce the number of manual processes and grow their business, ALLTRADE quickly realized their legacy solution was not able to handle their construction software needs.
Having Jonas in place has provided Alltrade with:
- Improvement of job cost, tracking, and reporting capabilities.
- Ability to grow while keeping the same number of back-office personnel.
- Accurate and comprehensive insights into their business.
- Increased both employee and customer satisfaction.
Project Scheduling: FAQ
Scheduling is an important part of professional construction project planning, as it identifies and defines the agreed-upon steps to completion. A construction project scheduling program shows the planned sequence of events, activities, tasks, and milestones, with start and end dates, and resources used.
For the project manager, a construction project schedule is the most important tool that tracks the project’s progress. Reviewing it regularly provides a clear indication of whether the project is proceeding according to plan. It also helps identify critical tasks, potential delays, and opportunities for better resource allocation.
Scheduling can have a positive impact on the overall financial performance by optimizing the use of resources. A project schedule helps to achieve efficient and effective use of resources, especially for large and complex projects. Proper project scheduling helps prevent unwanted and unplanned costs, which drive project costs that can positively (or negatively) impact the financial performance of a job.
Case Studies
See Jonas Construction Software in Action